## 理论文章
看了一篇文章说,7 个阶梯就够了,觉得蛮有道理的。
[Open Source Color System](https://www.opensourcecolorsystem.design/palettes)
![[Pasted image 20220303170309.png]]
### 阿里
[Pixel-如何建立设计系统中的色彩体系](https://mp.weixin.qq.com/s/k2Y8zMrp4xCAoIK7DaHIVQ) 阿里云的
![[Pasted image 20220223105157.png]]
## 利用 Figma 插件完成
### Supa palette
202209 后来 DEX 团过一个 supa palette, 应该不错,花了 20 +
激活码:查看 Elpass

### UI color palette
https://www.ui-color-palette.com/
![[CleanShot 2023-12-26 at
[email protected]]]
![[CleanShot 2023-12-26 at
[email protected]]]
## 网友讨论
LCH 吧,虽然有的地方没看懂,但是我这里有几个文章:
Accessible Palette: stop using HSL for color systems: [https://wildbit.com/blog/accessible-palette-stop-using-hsl-for-color-systems>](https://wildbit.com/blog/accessible-palette-stop-using-hsl-for-color-systems>)
LCH colors and why you should be using them (plus a package to help): [https://dev.to/vinaypillai/lch-colors-and-why-you-should-be-using-them-plus-a-package-to-help-bbc](https://dev.to/vinaypillai/lch-colors-and-why-you-should-be-using-them-plus-a-package-to-help-bbc>)
LCH colors in CSS: what, why, and how?:[https://lea.verou.me/2020/04/lch-colors-in-css-what-why-and-how/](https://lea.verou.me/2020/04/lch-colors-in-css-what-why-and-how/>)
## 在线工具
### Palette generator
[Palette Generator | Significa](https://palette-generator.significa.co/?c=%23005EE9&s=10&cs=0&cm=0)
![[paletteGeneratelor.png]]
### Accessible Palette
[Accessible Palette: Create color systems with consistent lightness and contrast](https://accessiblepalette.com/)
![CleanShot 2023-09-12 at
[email protected]](https://chi-1259224060.cos.ap-shanghai.myqcloud.com/CleanShot%202023-09-12%20at%
[email protected])
### Tailwind 相关工具
#### UI Colors
- [Tailwind CSS Color Generator - UI Examples & WCAG Contrast Ratios](https://uicolors.app/create)
- 20231118 又试了一下,生成的颜色不脏,挺好的。
- 有点意思
- 
- 
#### Palette
[Palette](https://palette.tone-row.com/) 手动输入颜色,生产色阶。
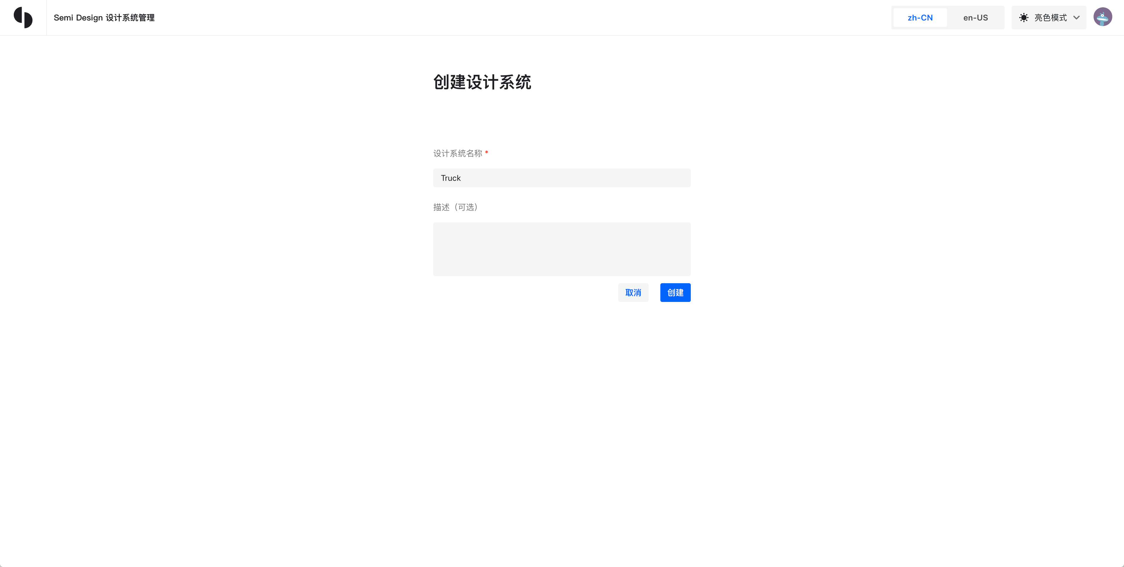
### Semi ⭐️
- 通过[创建](https://semi.design/dsm/create)一个新的设计系统,可以配套生成中性色的色阶,目前是最佳的。 
- 可以根据品牌色自动算出别的梯度,目前感觉最靠谱的。
- 理论文章 [Semi 主题:颜色算法背后的故事 - 飞书云文档](https://bytedance.feishu.cn/docx/doxcnepV6q3dZypIcxAL4J0ZUjd) 
### Atoms
- [Atmos | Create UI color palettes with ease](https://atmos.style/) 一个专门生成色板的产品,体验了一下感觉挺厉害的,还没有收费,但是以后会收。20220518 
### Arco
Arco 的。[Arco Color Palette](https://arco.design/palette/list) 
点击颜色可以直接改色值。
### Eva
[Eva Design System: Deep learning color generator](https://colors.eva.design/) 没法生产中性色的色彩。
### 谷歌
[Color Tool - Material Design](https://material.io/resources/color/#!/?view.left=0&view.right=0&primary.color=D4E157) 基本所有颜色的,色阶都有,但是没法通过一个颜色生产其他配套的颜色 202302。
### Huey
[Huey | Color Palette Generator](https://huey.design/) 可以直接生成代码